- 九州通医药集团物流有限公司(简称物流总公司)是九州通医药集团(股票代码:600998)所属的全资子公司,成立于2014年8月5日,其注册资本5000万元,位于武汉市东西湖区田园大道98-99号,占地面积约400亩,公司员工近800余人,其中技术团队100余人,中高层管理团队40余人。
一、应用企业简况
九州通医药集团物流有限公司(简称物流总公司)是九州通医药集团(股票代码:600998)所属的全资子公司,成立于2014年8月5日,其注册资本5000万元,位于武汉市东西湖区田园大道98-99号,占地面积约400亩,公司员工近800余人,其中技术团队100余人,中高层管理团队40余人。
物流总公司旗下含二级公司27家,三级公司共34家,终端配送点达436家,其中荣获AAAAA级物流企业称号1家,荣获AAAA级物流企业称号9家;运输仓储方面:拥有直营配送车辆1001辆,冷藏车100辆,物流仓储面积达120万平方米,存储能力超过400万件。
物流总公司的企业核心竞争力为物流技术,公司秉承“技术让服务更卓越”的理念,致力于现代物流技术和信息技术的开发和应用,建立了完整的物流供应链信息系统解决方案,形成了完整的产品设计、研发与质量控制体系,多个项目获得政策资金支持,并多次荣获市科技进步奖。
物流总公司在物流技术管控方面集物流规划、系统研发,物流实施、物流运营为一体,形成了以医药、冷链、三方仓储、运输物流为核心的业务体系,物流总公司负责集团60多个物流中心,400多家终端配送点的技术支持和运营管控。
二、实施信息化前物流面临的难题
(一)业务运作方面
实施信息化前,各个物流中心分别为单体作业,自成体系,总公司对区域级三方物流支持困难,区域级三方运营成本高。
1、单体作业区域中的订单、配送资源缺乏统筹调度。无法达到通过协同作业来减少运营成本。
2、区域中的调补货没有根据物流数据进行科学计算,进而导致无法指导生成高性价比的调补货计划。
3、区域中的调补货监管码与出库条码没有充分利用,在调补货的目的仓仍需要大量重复物流动作。
4、仓储作业调度与配送作业调度与系统信息未关联,进而对调度人员技能要求较高。
(二)系统运维方面
1、各物流中心使用系统版本不统一,管理难度大,对管理者及当地信息运维人员工作要求较高。
2、每个物流中心运营KPI数据口径不一致,每周期KPI报表生成需要投入大量的人力和时间进行手动调整,严重影响准确率和实效性。
3、每个物流中心各有一套软硬件,各物流中心信息维护人员水平参差不齐,存在较大的信息安全隐患。
(三)信息共享方面
1、原有的二层架构,不利于灵活部署,内部、外部系统交互设计联系紧,扩展性差。
2、各个区域级数据没有集中,无法进行集中、对比分析,无分仓协作,联合运输的基础。
3、开发技术门槛较高、研发与实施效率较低。
三、项目介绍
在企业物流信息化发展过程中,业务需求不断扩展,业务对系统的要求不断提高。如何快速响应业务需求,提高研发和实施的效率,保证系统的灵活性和可扩展性;如何实现信息管理集中化,运营计算网络化,周边系统无缝对接已经成为信息研发部门面临的最大难题。九州通医药集团物流有限公司基于自身的技术自主研发优势,开展MSP系统开发平台研发项目,MSP系统开发平台是研发业务应用系统的工具,能快速进行业务开发。LMIS.NET是完全在MSP研发平台上生产的集中管控的物流系统。基于SAAS服务模式,物流中心,配送站可快速接入;并统一监控调配各接入管理的物流中心、配送站的库存、配送、物流数据等资源,实现物流信息集中管理,协同作业的网络化物流运营模式。
四、推进过程
(一)项目组织结构
.png)
(二)项目进度控制(里程碑)
.png)
2014.03-2014.06 技术选型,研发平台重难点技术攻关;
2014.05-2014.11 研发平台框架设计,MSP语言设计及实现 ;
2014.09-2015.02 研发平台编码实现,平台系统测试,业务模块设计,编码;
2015.03-2015.05 黑龙江项目上线;
2015.06-2015.07 黑龙江项目总结,进行第一次系统优化;
2015.08-2015.11 安徽区域(合肥物流中心、芜湖物流中心)项目上线。
(三)研发过程控制
.png)
(四)实施过程控制
.png)
LMIS.NET黑龙江项目计划横杠图
(五)项目组织特点
1、项目周期跨度23个月,实际完成MSP系统研发平台,LMIS.NET两个项目的研发;
2、项目投入部门最精干的研发人员,两个项目投入人数仅占以往LMIS开发人员的50%;
3、项目难度大,风险大,自主实现了全新的解释执行型语言--MSP语言,现已申请专利;
4、 LMIS.NET物流系统所有功能100%在MSP系统研发平台实现,与以往LMIS研发比较,周期可缩短为原来的30%,人员投入仅需原来的20%。
五、项目实施过程中的难点与解决措施
(一)区域级数据集中管控,通讯效率与系统架构问题
1、问题描述:跨城市数据要求集中管理;物流中心与配送站接入时要求实施简单易操作;物流中心设备信息交互要求时效性高;还需满足通讯效率要求。
2、解决办法:基于SAAS模式,数据库集中管控,采用服务架构,服务利用REDIS进行数据缓处理,处理接入时并发,提高数据访问时效性;应用WCF与WEBAPI两类通讯框架,WCF提供客户认证服务,客户消息订阅服务,WEBAPI提供RESFUL风格的服务,用于上位系统数据接入,运算服务处理;数据传输基于流,并且采用压缩技术,提高传输效率;数据库根据业务类型切片,生产库与数据仓库分开,报表数据生成不影响生产库资源。
.png)
.png)
LMIS.NTE系统架构前后对比图
3、现有架构特点:
(1)数据集中管控;
(2)业务逻辑运算集中于服务层与数据层;
(3)服务可集中部署,也可分布部署于各物流中心;
(4)服务发布可配置,支持多类协议;
(5)移动应用、WCS数据交互,对外数据接口一体集成于集成服务中;
(6)服务运算数据源支持多数据库类型、多数据源与多服务;
(7)基于流数据传递,并采用压缩技术。
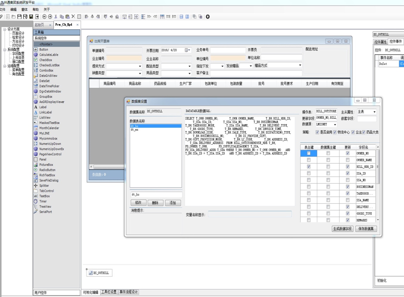
(二) MSP研发平台可视化界面设计
1、问题描述:本次涉及语言转型,由原PB转为.NET,需要一种方法降低技术门槛,使原开发人员快速设计开发页面,设计开发数据交互。
2、解决方法:研发MSP二次开发平台,进行可视化页面设计、数据绑定设计、控件属性、事件设计、生成描述性的文件;加载时根据文件,按控件描述属性布局,加载数据,属性,委托事件。
.png)
.png)
3、研发平台特点:
(1)程序无需编译,及时发布;
(2)表单、打印可视化设计;
(3)对象、事件动态扩展、方法动态重载;
(4)对外服务接口基于配置;
(5)数据交互、对于发布设计基于配置;
(6)支持组件级多数据源;
(7)越复杂的业务页面,体现MSP效率越高。
.jpg)
研发平台页面设计示例图
(三)解释型脚本语言MSPSCRIPT研发
1、问题描述:物流中心规划不统一,管理方式多样性,要保证一个版本满足接入的物流中心需求,需要程序具有柔性,扩展性与灵活性;要求事务处理可以配置,不更改源代码。
2、解决方法:研发MSPscript脚本语言,支持变量定义、判断、循环、循环中断、异常处理、对象属性处理、基础类方法调用、带参数的脚本调用。脚本设计器具备方法智能提示脚本校验,注释功能。
.jpg)
Mspscript语言编辑示例图
(四)运行时脚本调试实现
1、问题描述:在BUG出现时,需可随时在客户端调试、修改脚本,不需要再创造调试环境,在开发环境中调试。
2、解决方法:研发调试模块,根据权限认证进入调试模试,具备处理中断、多级调试状态维护、描述执行步骤、快速定位错误、运行、逐步调试、逐过程调试、结束调试、断点调试的功能。
.png)
调试示例图
六、取得的效益
(一)业务层面效益
1、结构提供统一服务,内外订单统一入出口,区域级物流信息集中运算分发,三方物流客户不需要将订单分开传递至每个物流中心作业,客户系统处理简单且通过服务可实现调取物流作业信息,不需要原接口传递延时等待,真正可实现高效无缝对接交换。
2、物流中心数据集中于一个数据服务,实现物流中心之间的数据无缝传递,实现了二三级物流中心根据订单分析,库存周转率,物流属性,安全库存设置服务运算生成调补货计划;实现了调补化物流作业扫描入库,入库监管码无需传递,直接生成目标物流中心的监管码数据。
3、物流管理人员可以掌握全区域的车辆状态,实现最低成本的物流配送,运输作业。
4、实现配送调度指导仓储调度作业,以配送计划为判断,配送排车后,30分钟内可开始边复核边装车,以原LMIS系统相比,作业同步性有显著提升。
(二)运维层面效益
1、区域级共一套系统,系统为统一版本,可采用同一管控模式。
2、接入一家新物流中心或配送站时间由原来的24个工作日缩短为7个工作日。
3、不仅有即时的单个物流中心图形化运营KPI报表,更提供区域中物流中心KPI指标对比,为物流诊断与标准化提供了信息支撑。
4、硬件设施投入降低,将原来多个生产服务器改变为区域仅需要一套生产信息设备。
5、维护成本降低,区域一套数据库,所有服务一体集成,减少PDA、一体机、输送线、三方服务程序,减少维护数量。
(三)技术层面的效益
1、LMIS.NET与以往LMIS研发比较,周期仅为原来的30%,人员仅为原来的50%。
2、研发效率高,实际测试普通主从表单由原IDE环境开发的2小时提高到研发平台的30分钟,并且越复杂的业务应用越能体现效率差别。
3、技术门槛低,只要研发人员了解控件基本事件、属性、会编写SQL、了解MSP语言的七类规范就可实现业务开发。
4、灵活性强,在线编码,无需编绎发布、调试。
5、扩展性强,组件级多数据源策略支持,无需修改代码动态发布。
6、MSP平台暨LMIS.NET已获得著作权,MSP动态语言专利已申请。
7、数据库及服务减少,减少运维工作量,降低运维难度,减少运维人员。
8、在线调试,可当场调试定位问题,减少繁琐的模拟系统数据及环境问题,问题定位迅速,无需编绎在线更新应用。
9、研发平台的使用,区域公司信息维护人员可充分掌握系统功能,区域公司信息部可自主实现业务需求,从而调动了区域公司信息人员的主动性及积极性。
七、信息化实施过程中的推广意义
MSP系统开发平台暨LMIS.NET物流系统已在黑龙江公司、安徽公司及其所属公司成功实施上线,取得显著的效果。意义总结如下:
1、MSP平台的研发成功,使九州通软件研发从产品级迈向软件研发最高级别平台级,开创研发多项纪录,保持了在行业内的技术领先优势。
2、区域级物流管控系统LMIS.NET的上线,完成了物流管理系统从分布式系统向区域集中系统的重大转变,为集团的管控与数据集中打下坚实的基础。
3、MSP平台在开发、实施、运维成本与效率等方面有明显提升。为物流系统良性运维提供了有力保障。
4、LMIS.NET数据及服务集中管理为区域集中的业务应用、集中管理调度、分仓协作、车辆联运、决策分析等过程提供了系统支撑。
九州通医药集团物流总公司将不断进取,加大信息研发投入,为医药物流企业提供高性价比的可定制、网络化、全维度的可视化物流服务,为中国医药物流行业的发展贡献一份力量!
- 每日推荐
- 热点资讯




